12 Abril 2022 | Windows | x86 | Inglés
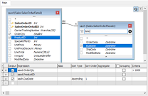
Active Query Builder ActiveX Edition es un control de creación de consultas visuales que permite a los usuarios finales crear consultas SQL complejas a través de una interfaz visual intuitiva.
Active Query Builder ActiveX Edition es un verdadero generador de consultas bidireccional, por lo que puede combinar la creación de consultas visuales con la edición directa de texto de consultas SQL.

No hay comentarios.:
Publicar un comentario
"Any comment that goes against the software licenses will not be well seen. Example: links or references to piracy sites or the use of words that refer to the invalidation of any software license or licenses."
"Cualquier comentario que vaya en contra de las licencias de software, no será bien visto. Ejemplo: enlaces o referencias a sitios de pirateria o el uso de palabras que hagan referencia a la invalidación de alguna licencia o algunas licencias de software."